如何实现下拉选项之间的多级联动
2026-02-10 14:27

本文将以表单中的三级下拉选项为例介绍如何设置它们之间的数据联动。

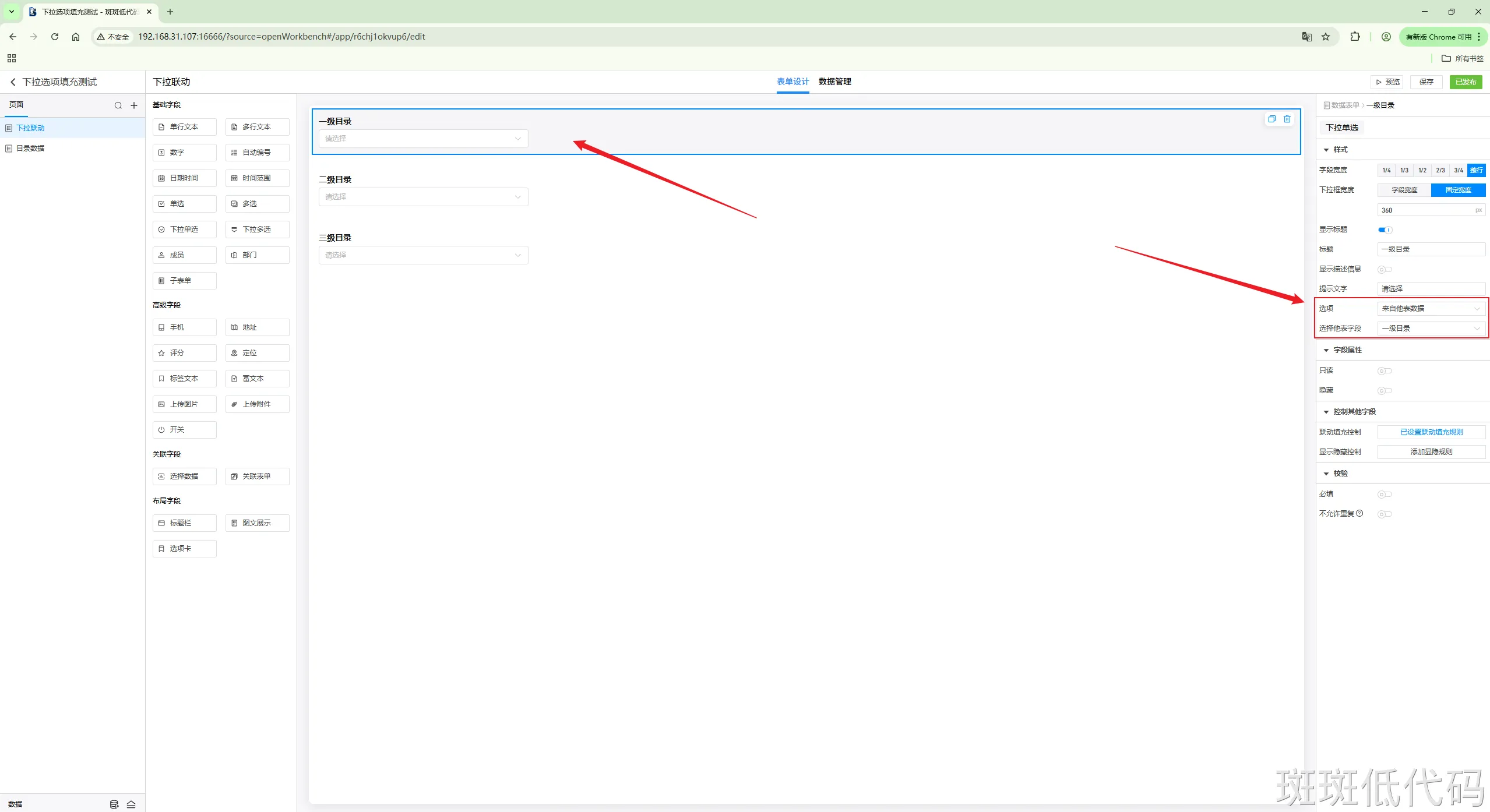
第一步:设置第一个下拉选项来自他表数据,选择对应的字段



第二步:设置第二个下拉选项和第三个下拉选项的选项来自数据填充




第三步:选中第一个下拉选项组件,设置它的联动填充控制

这里设置的是通过第一个下拉选项来联动控制第二个下拉选项



第四步:点击右上角面包屑或者页面空白区域切换到表单设置



在表单上添加联动填充控制。



在组件上和在表单上设置的联动填充控制都会显示在这里。



点击“添加联动填充规则”,添加一个由下拉选项一和下拉选项二同时满足条件时,对下拉选项三进行联动填充。



这样就完成了全部设置。



本教程的应用文件如下,下载导入即可:下拉选项填充测试


【重要】

(1)在组件上和在表单上都能够添加联动填充控制设置

(2)两者的区别在于,在组件上设置时,只能在该组件上设置条件,如果要设置多个组件的联合条件,就需要在表单上设置

河星 河星

Log in,More exciting content waiting for you to find,Contribute wonderful answers,Participate in comment interaction

go Sign in! No accountgoregister

comments0

No comment

Related articles

扫描关注公众号

更多数字孪生可视化干货内容等你发现

了解更多内容

扫一扫
加入官方微信群
Copyright © 2020-2026 多算科技, All Rights Reserved. 浙ICP备20006837号-17